Los objetos de cruce y eje son objetos de red no espaciales que se utilizan para modelar y trabajar con un gran número de entidades del mundo real que comparten un espacio geográfico común, por ejemplo, los elementos que se encuentran dentro de un cable o conductores de una tubería subterránea. De esta forma, las organizaciones pueden modelar su red con más detalle sin necesidad de crear entidades con formas para cada activo.
Nota:
Los objetos de cruce y eje no espaciales están disponibles con la versión 4 y posteriores de la red de servicios.
Los diagramas de red admiten objetos de cruce y eje y permiten visualizar los distintos niveles de granularidad que modelados en su red. Se pueden utilizar para representar y verificar relaciones entre elementos espaciales y no espaciales de la red.
Proceso de creación de diagramas
A partir de la versión 4 de la red de servicios, un diagrama de red puede representar tanto entidades espaciales como objetos no espaciales de una red. Significa que los cruces de diagrama, los ejes de diagrama y los contenedores de diagrama de un diagrama de red pueden representar objetos de red no espaciales, así como entidades de red espacial (puntos, polígonos y líneas), adjuntos estructurales y asociaciones de conectividad.
Los objetos de cruce y eje de red se procesan durante la creación del diagrama de la misma forma que las entidades de red:
- De forma predeterminada, si existen como entrada para la generación de diagramas, el sistema crea una entidad de diagrama para cada objeto de red de entrada durante la fase de creación elemental, mantiene la integridad del gráfico para los ejes de diagrama y agrega relaciones de contención entre los objetos de red de entrada que son contenido y sus contenedores.
- A continuación, es posible configurar reglas de diagrama en la plantilla de diagrama para ejecutar sistemáticamente un trazado desde estos objetos de cruce o eje iniciales, agregar nuevos objetos no espaciales, descartar algunos de ellos, reducirlos o contraerlos, etc.
Nota:
Los ejes de red que existen en la red sin objetos de cruce de origen y destino se omiten durante la creación del diagrama en la medida de lo posible. Sin embargo, dependiendo de cuándo se encuentre ese eje en el proceso de creación, también puede provocar un error en la generación de diagramas.
Subcapas de diagrama
Los objetos de eje se representan en diagramas como ejes de diagrama y se visualizan como polilíneas.
Los objetos de cruce se representan en diagramas como cruces de diagrama o contenedores de diagrama:
- Los cruces de diagrama representados como puntos de símbolo pueden representar objetos de cruce de contenido u objetos de cruce de contenedor contraídos en el diagrama generado.
- Los contenedores de diagrama representados como polígonos rectangulares pueden representar objetos de cruce de contenedor cuando existen en el diagrama generado con todo o parte de su contenido.
Al trabajar con Utility Network versión 4 y posteriores, cualquier plantilla de diagrama recién creada incluye una definición de capa de diagrama predeterminada con capas de líneas, puntos y polígonos para representar objetos de cruce y eje de red.
Puede ejecutar la herramienta de geoprocesamiento Crear definición de capa de diagrama en su plantilla y establecer los parámetros en la sección Subcapas adicionales para controlar la existencia y el tipo de cada capa con que desee representar estos objetos en sus diagramas de red.
Precaución:
Las plantillas de diagrama de las redes de servicios recién actualizadas a la versión 4 no incluyen una capa dedicada para representar objetos no espaciales. Debe restablecer una definición de capa de diagrama predeterminada o volver a crear una definición de capa de diagrama personalizada en cada plantilla de diagrama existente en la que estas nuevas subcapas sean relevantes.
Geometría inicial
Cualquier diseño de diagrama, ya sea que se ejecute automáticamente al generar el diagrama o se aplique a la capa de diagrama activa, procesa las entidades de diagrama que representan entidades de red y objetos de red del mismo modo. Utiliza la geometría actual de las entidades de diagrama para calcular la nueva geometría de las entidades de diagrama.
Al final de la fase de reglas de diagrama, durante la creación de diagramas de red, se aplica sistemáticamente una geometría inicial a cada entidad de diagrama. Para cualquier entidad de diagrama que represente una entidad de red, esta geometría se corresponde con mayor frecuencia con la geometría geográfica. Para las entidades de diagrama que representan objetos de red no espaciales, el sistema calcula automáticamente una geometría predeterminada que cumple las siguientes reglas:
- Todos los ejes de diagrama que representan un objeto de eje de red se muestran como una línea recta entre sus cruces de diagrama de origen y de destino.
- Todos los cruces de punto de diagrama que representan un objeto de cruce de red se colocan preferiblemente dentro del contenedor de polígono de diagrama que representa a su objeto de cruce de contenedor relacionado o su contenedor espacial con parte o todo el resto del contenido.
- Todos los contenedores de polígono de diagrama que representan un objeto de cruce de contenedor se muestran como un rectángulo alrededor de todo su contenido o parte de él y se colocan preferiblemente dentro de su propio contenedor de polígono de diagrama.
- Cualquier contenedor de polígonos de diagrama que represente un contenedor espacial se coloca lo más cerca posible de su posición geográfica o al centro de su sobre de límite.
La siguiente imagen muestra entidades de red en el mapa geográfico:
- Los tres puntos de conexión azules son puntos intermedios de una línea verde de distribución de media tensión.
- Estos puntos de conexión azules son contenedores de objetos de cruce de red que también son puntos intermedios de tres objetos de eje de red de cable.
- La línea verde de media tensión es el contenedor lineal de estos tres objetos de eje de red de cables.

Los mapas de diagrama que aparecen a continuación muestran diagramas que representan todas estas entidades de red o partes de ellas y sus objetos de contenido no espaciales. 
En todos los casos, cada geometría de entidad de diagrama se inicializa del mismo modo:
- Cuando permanecen en los diagramas generados, los puntos de conexión que son contenedores espaciales se representan como contenedores de diagrama de polígono azules. Cada uno se centra lo más cerca posible de su ubicación de punto de conexión asociada y se dibuja alrededor de su contenido.
- Cuando permanece en los diagramas generados, el contenedor lineal de media tensión se representa como una secuencia de ejes de diagrama que conectan el centro de sus contenedores de diagrama de polígono de origen y azul.
- Los objetos de cruce de contenido se representan como cruces de diagrama naranjas y se posicionan de forma predeterminada en el mejor lugar dentro de sus contenedores de diagrama de polígono azul.
- Estos objetos de cruce son cruces de origen o destino de objetos de eje de cable representados como ejes de diagrama de color gris oscuro.
Generación de diagramas de red
El contenido del diagrama se puede inicializar a partir de entidades de red y objetos de red.
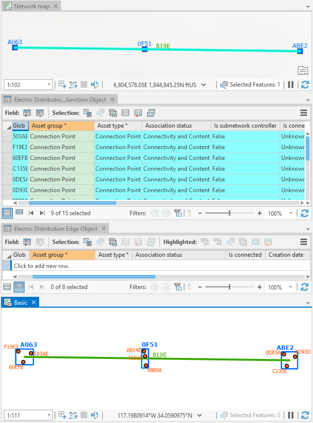
Puede abrir las tablas de cruces de red y objetos de eje y hacer clic en cualquier fila de objeto para usarlas como la única entrada para la generación del diagrama.
- Por ejemplo, el siguiente diagrama se basa en la plantilla de diagrama Basic y muestra dos objetos de eje de cable seleccionados como entrada en la tabla Objetos de eje de distribución eléctrica.

Este diagrama de muestra se basa en la plantilla Basic y muestra dos objetos de eje de distribución seleccionados como entrada. - El diagrama siguiente se basa en una plantilla personalizada configurada para ejecutar automáticamente una regla Buscar trazado conectado desde los elementos de red especificados como entrada y eliminar sistemáticamente contenedores lineales que pueden existir al final de la creación del diagrama. Muestra un único objeto de cruce seleccionado como entrada en la tabla Objeto de cruce de distribución eléctrica.

Este diagrama se basa en una plantilla personalizada generada a partir de un único objeto de cruce seleccionado como entrada.
También puede combinar la entrada para generar diagramas en los que el contenido se inicializa a partir de las entidades seleccionadas en el mapa de red y los objetos de las tablas de objetos de red. El diagrama siguiente se basa en la plantilla Basic y se generó a partir de un conjunto de objetos de cruce seleccionados en la tabla Objeto de cruce de distribución eléctrica y la entidad de línea de media tensión seleccionada en el mapa.
Propagar comandos de selección
Los comandos de propagar selección son útiles para recuperar y localizar elementos de red asociados a entidades de diagrama y, por el contrario, recuperar y localizar entidades de diagrama asociadas a objetos de red.
El comando Aplicar a mapas
se puede utilizar para recuperar entidades de red y objetos asociados a un conjunto de entidades de diagrama seleccionadas en un mapa de diagrama. Funciona tanto en las capas de entidades de red como en las tablas de objetos de red presentes en el mapa de red.
El comando Aplicar a diagramas
se puede utilizar para recuperar entidades de diagrama asociadas a un conjunto de entidades de red seleccionadas en el mapa de red o un conjunto de objetos de red seleccionados en tablas de objetos no espaciales.
Por ejemplo, las imágenes que aparecen a continuación muestran el resultado del comando Aplicar a mapas cuando se ejecuta desde el mapa de diagrama Basic. Dado que los dos cruces de diagrama y dos ejes de diagrama seleccionados en el diagrama representan objetos de cruce y eje, las filas de objetos de red correspondientes se seleccionan en las tablas de objetos del mapa de red:
En este caso de uso, si desea que el proceso de propagación seleccione sistemáticamente las entidades de contenedor espacial relacionadas con los objetos de red seleccionados en la tabla de objetos del mapa de red, active la opción Seleccionar contenedores espaciales al propagar objetos de eje y cruce representados en el mapa de diagrama en la pestaña Diagrama de red del cuadro de diálogo Opciones de red. La siguiente imagen muestra el resultado del comando Aplicar a mapas cuando se ejecuta desde el mapa de diagrama Basic.
Por el contrario, si selecciona objetos de cruce o eje de red en tablas de objetos no espaciales a las que se hace referencia en el mapa de red y hace clic en Aplicar a diagramas, las entidades de diagrama asociadas se seleccionan en cualquier diagrama abierto donde estén presentes.