Herramienta Si los datos existen
El siguiente ejemplo utiliza la herramienta Si los datos existen para comprobar si existen las entidades de entrada provenientes de un parámetro de modelo. La herramienta Si los datos existen tiene dos salidas booleanas: True y False. Si la entrada existe, la variable de salida True y la condición previa cambian a true, lo que permite la ejecución de la herramienta Calcular campo. Si la variable de salida False es true (lo que significa que el dato no existe), el modelo hace una copia de otro dataset y ejecuta la herramienta Calcular campo usando como entrada este dataset alternativo.

Herramienta Si el campo existe
El siguiente ejemplo utiliza la herramienta Si el campo existe para verificar si el dataset contiene ya campos con nombres determinados. La herramienta Si el campo existe tiene dos salidas booleanas: True y False. Si el campo no existe en el dataset de entrada, la variable de salida False y la condición previa cambian a true, lo que permite la ejecución de la herramienta Agregar campo. Si la variable de salida True es true (lo que significa que el campo existe), el modelo finaliza, ya que no hay ninguna herramienta conectada a la rama True.

Herramienta Si la selección existe
El siguiente ejemplo utiliza Si la selección existe para comprobar si la entrada presenta las entidades seleccionadas y, de ser así, el número de entidades seleccionadas. Si la selección existe se utiliza tras ejecutar primero Seleccionar capa por atributo. La herramienta Si la selección existe tiene dos salidas booleanas: True y False. Si la entrada contiene alguna de las entidades seleccionadas, la variable de salida True y la condición previa cambian a true, lo que permite la ejecución de la herramienta Resumen de estadísticas. Si la variable de salida False es true (lo que significa que no hay ninguna entidad seleccionada), el modelo finaliza, ya que no hay ninguna herramienta conectada a la rama False.

Herramienta Si es sistema de coordenadas es
El siguiente ejemplo utiliza la herramienta Si el sistema de coordenadas es en ModelBuilder para verificar si un dataset presenta un sistema de coordenadas determinado. La herramienta Si el sistema de coordenadas es tiene dos salidas booleanas: True y False. Este modelo itera todas las clases de entidad de una geodatabase y verifica si cualquiera de las clases de entidad presenta un sistema de coordenadas proyectadas en particular. Si alguna de las clases de entidad no presenta un sistema de coordenadas especificado, la variable de salida False y la condición previa cambian a true, lo que permite la ejecución de la herramienta Proyecto. Si la variable de salida True es true (lo que significa que el dataset de entrada presenta el sistema de coordenadas especificado), el modelo finaliza, ya que no hay ninguna herramienta conectada a la rama True.

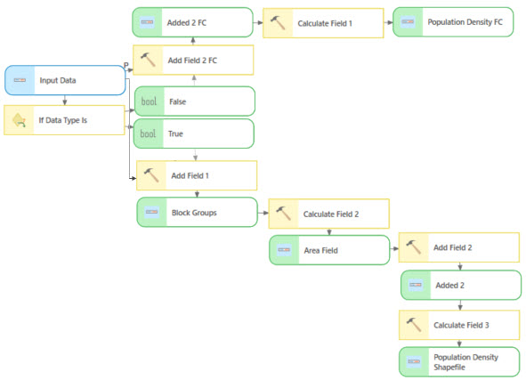
Herramienta Si el tipo de datos es
El siguiente ejemplo utiliza la herramienta Si el tipo de datos es para verificar el tipo de datos del dataset de entrada. La herramienta Si el tipo de datos es tiene dos salidas booleanas: True y False. Este modelo verifica si el parámetro de modelo de datos de entrada es un shapefile o una clase de entidad y procesa los datos según corresponda. Si los datos de entrada son un shapefile, la variable de salida True y la condición previa cambian a true, lo que permite la ejecución de la rama inferior de varias herramientas Agregar campo y Calcular campo. Si la variable de salida False es true (lo que significa que los datos de entrada no son un shapefile), el modelo ejecuta la rama superior.

Herramienta Si la expresión es
Muchas entidades comerciales han exigido el uso de mascarillas para protegerse contra el COVID-19. El siguiente ejemplo utiliza la herramienta Si la expresión es para buscar entidades comerciales con o sin política de mascarilla obligatoria. Este modelo tiene un parámetro de entrada denominado Mascarilla y, en función de su valor, el modelo selecciona datos específicos para el análisis. La herramienta Si la expresion es tiene dos salidas booleanas: True y False. El parámetro Expresión utiliza la sustitución de variables en línea y comprueba el valor de Mascarilla. Si el parámetro Mascarilla se establece en "Yes", la variable de salida True y la condición previa se establecen en true, lo que permite que la herramienta conectada Seleccionar capa por atributo seleccione solo aquellas entidades comerciales que requieren el uso de mascarilla. Si el valor del parámetro Mascarilla se establece en cualquier otro valor, la variable de salida False y la condición previa se establecen en false, y la herramienta conectada Seleccionar capa por atributo se establece para seleccionar entidades comerciales que no requieren el uso de mascarilla.

Herramienta Si el tipo de entidad es
El siguiente ejemplo utiliza la herramienta Si el tipo de entidad es para verificar si un dataset específico es una clase de entidad de punto. La herramienta Agregar ubicaciones solo acepta puntos como entrada, de forma que si no se proporcionan puntos como entrada del modelo, las entidades de entrada se pueden convertir primero en puntos. La herramienta Si el tipo de entidad es tiene dos salidas booleanas: True y False. Si las entidades de entrada son polígonos o líneas, la variable de salida True y la condición previa cambian a true, lo que permite la ejecución de la herramienta De entidad a punto y la conversión de las entidades a puntos. Si la variable de salida False es true (lo que significa que las entidades de entrada no son polígonos ni líneas), el modelo utiliza las entidades de entrada tal cual, sin antes convertirlas a puntos.
Este modelo también utiliza la herramienta lógica Fusionar rama para fusionar las ramas True y False de forma que se pueda ejecutar la misma cadena de herramientas en ambas ramas.

Herramienta Si el valor de campo es
El siguiente ejemplo utiliza la herramienta Si el valor de campo es para verificar si los datos de entrada tienen un valor determinado en un campo de atributo. La herramienta Si el valor de campo es tiene dos salidas booleanas: True y False. Si el campo especificado contiene el valor evaluado, la variable de salida True y la condición previa cambian a true, lo que permite la ejecución de la herramienta Aplicar simbología de capa. Si el valor evaluado no existe en el campo de atributo, la variable de salida False es true y la herramienta Agregar unión se ejecuta antes de aplicar la simbología.

Herramienta Si el recuento de filas es
El siguiente ejemplo utiliza la herramienta Si el recuento de filas es para verificar el número de registros del dataset de entrada. La herramienta Si el recuento de filas es tiene dos salidas booleanas: True y False. Si el dataset de entrada tiene más de una entidad, la variable de salida True y la condición previa cambian a true, lo que permite la ejecución de la herramienta Disolver. Si el dataset de entrada no tiene más de una entidad, la variable de salida False es true y se ejecutan las herramientas de la rama inferior.

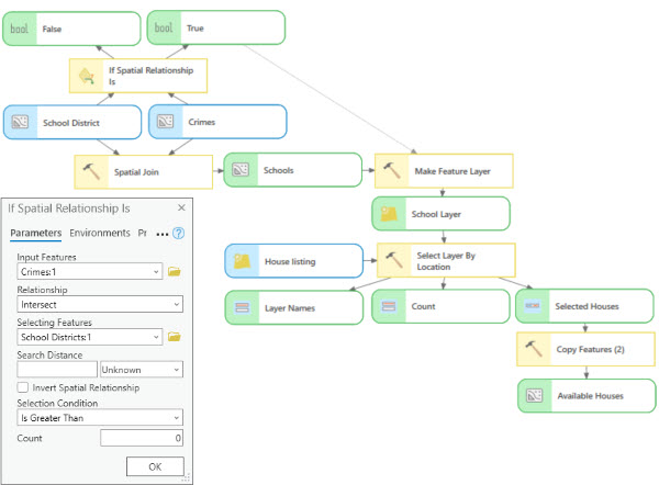
Herramienta Si la relación espacial es
El siguiente ejemplo utiliza la herramienta Si la relación espacial es en ModelBuilder para verificar si una capa contiene entidades que presentan una relación espacial con las entidades de otra capa. La herramienta lógica Si la relación espacial es tiene dos salidas booleanas: True y False. En este ejemplo, si cualquiera de los datos de criminalidad intersecan el distrito escolar, la variable de salida True y la condición previa cambian a true, lo que permite ejecutar las herramientas Crear capa de entidades y Seleccionar capa por ubicación. Si la variable de salida False es true (lo que significa que ninguna de las entidades de entrada presenta la relación espacial especificada con las entidades seleccionadas), el modelo finaliza, ya que no hay ninguna herramienta conectada a la rama False.

Herramienta Si el valor es
El siguiente ejemplo utiliza la herramienta Si el valor es para encontrar viviendas asequibles en los anuncios inmobiliarios. El modelo tiene tres parámetros de entrada que permiten a los posibles compradores introducir valores para Tipo de propiedad, Precio máximo y una opción booleana para ¿Es flexible con el precio?. La herramienta lógica Si el valor es compruebe si el posible comprador es flexible con los valores elegidos. La herramienta Si el valor es tiene dos salidas booleanas: True y False. Si el comprador es flexible, la variable True y la condición previa cambian a true, lo que permite a la herramienta Seleccionar capa por atributo agregar otra zona de influencia de 100.000 $ al precio especificado antes de seleccionar todas las viviendas de los anuncios disponibles. Si el comprador no es flexible, el parámetro False y la condición previa cambian a true, lo que permite a la segunda herramienta Seleccionar capa por atributo seleccionar solamente aquellas viviendas que se encuentren dentro del rango de precios especificado por el comprador.
