Les objets de jonction et de tronçon sont des objets de réseau non spatiaux permettant de modéliser et d’utiliser un grand nombre d’entités réelles qui partagent un espace géographique commun. Par exemple, les brins à l’intérieur d’un câble à fibre optique ou les conducteurs d’une gaine souterraine. Cela permet aux organisations de modéliser leur réseau de manière détaillée sans avoir à créer des entités avec des formes pour chaque ressource.
Remarque :
Les objets de jonction et de tronçon non spatiaux sont disponibles avec la version du réseau de distribution 4 ou ultérieure.
Les diagrammes de réseau prennent en charge les objets de jonction et de tronçon et vous permettent de visualiser les différents niveaux de granularité modélisés dans votre réseau. Ceux-ci permettent de représenter et de vérifier les relations entre les éléments spatiaux et non spatiaux du réseau.
Processus de génération de diagramme
À partir de Utility Network version 4, un diagramme de réseau peut représenter les entités spatiales et les objets non spatiaux d’un réseau. En d’autres termes, les jonctions de diagramme, les tronçons de diagramme et les containers de diagramme d’un diagramme de réseau peuvent représenter des objets de réseau non spatiaux ainsi que des entités de réseau spatiales (points, polygones et lignes), des dépendances structurelles et des associations de connectivité.
Les objets de tronçon et de jonction de réseau sont traités durant la génération du diagramme de la même manière que les entités de réseau :
- Par défaut, lorsqu’ils existent en entrée pour la génération du diagramme, le système crée une entité de diagramme pour chaque objet de réseau en entrée au cours de la phase de génération élémentaire, assure l’exhaustivité du graphique quant aux tronçons de diagramme et ajoute les relations d’inclusion entre les objets de réseau en entrée qui sont des contenus et leurs conteneurs.
- Ensuite, les règles de diagramme peuvent être configurées sur le modèle de diagramme pour exécuter systématiquement un traçage à partir de ces objets de jonction ou de tronçon initiaux, ajouter d’autres objets non spatiaux, ignorer certains d’entre eux, les réduire ou les concentrer, etc.
Remarque :
Les tronçons de réseau qui existent dans le réseau sans objets de jonction source et de destination sont ignorés durant la génération du diagramme dans la mesure du possible. Toutefois, selon le moment où un tel tronçon est détecté au cours du processus de génération, il peut également entraîner un échec de la génération du diagramme.
Sous-couches de diagramme
Les objets de tronçon sont représentés dans les diagrammes sous forme de tronçons de diagrammes et sont symbolisés par des polylignes.
Les objets de jonction sont représentés dans les diagrammes sous forme de jonctions de diagramme ou de containers de diagramme :
- Les jonctions de diagramme symbolisées par des symboles ponctuels peuvent représenter des objets de jonction de contenu ou des objets de jonction de container qui sont concentrés dans le diagramme généré.
- Les containers de diagramme symbolisés par des polygones rectangulaires représentent des objets de jonction de container s’ils existent dans le diagramme généré avec tout ou partie de leur contenu.
Si vous utilisez la version 4 ou ultérieure de Utility Network, un modèle de diagramme récemment créé inclut une définition de couche de diagramme par défaut avec des couches linéaires, ponctuelles et surfaciques représentant les objets de jonction et de tronçon de réseau.
Vous pouvez exécuter l’outil de géotraitement Créer la définition de la couche de diagramme sur votre modèle et définir les paramètres dans la section Additional sublayers (Sous-couches supplémentaires) pour gérer l’existence et le type de chaque couche dans laquelle vous voulez représenter ces objets dans vos diagrammes de réseau.
Attention :
Les modèles de diagramme dans les réseaux de distribution qui ont été récemment mis à niveau à la version 4 ne comportent pas une couche dédiée représentant les objets non spatiaux. Vous devez redéfinir une définition de couche de diagramme par défaut ou recréer une définition de couche de diagramme personnalisée sur chaque modèle de diagramme existant pour lequel ces nouvelles sous-couches sont pertinentes.
Géométrie initiale
Toute mise en page de diagramme, qu’elle s’exécute automatiquement lors de la génération du diagramme ou qu’elle soit appliquée à la couche de diagramme active, traite les entités de diagramme représentant les entités de réseau et les objets de réseau de manière identique. Elle utilise la géométrie actuelle des entités de diagramme pour déterminer la nouvelle géométrie des entités du diagramme.
À l’issue de la phase des règles du diagramme, au cours de la génération d’un diagramme de réseau, une géométrie initiale est systématiquement appliquée à chaque entité de diagramme. Pour toute entité de diagramme représentant une entité de réseau, cette géométrie correspond le plus souvent à la géométrie géographique. Pour les entités de diagramme représentant des objets de réseau non spatiaux, le système calcule automatiquement une géométrie par défaut observant les règles suivantes :
- Tout tronçon du diagramme représentant un objet de tronçon du réseau apparaît sous forme d’une ligne droite entre sa jonction de diagramme source et celle de destination.
- Toute jonction de point du diagramme représentant un objet de jonction de réseau est placée au mieux à l’intérieur du conteneur surfacique de diagramme représentant son objet de jonction conteneur associé ou son conteneur spatial avec la totalité ou une partie des autres contenus.
- Tout container surfacique du diagramme représentant un objet de jonction de container s’affiche sous la forme d’un rectangle autour de la totalité ou une partie de son contenu et est placé au mieux dans son propre container surfacique de diagramme.
- Tout container surfacique du diagramme représentant un container spatial est placé le plus près possible de sa position géographique ou au centre de l’enveloppe le délimitant.
L’image suivante montre les entités de réseau dans la carte géographique :
- Les trois points de connexion bleus sont les injecteurs d’une ligne verte de distribution de moyenne tension.
- Ces trois points de connexion bleus sont des containers d’objets de jonction de réseau qui sont également des injecteurs des trois objets de tronçon du réseau câblé.
- La ligne verte moyenne tension est le container linéaire de ces trois objets de tronçon de réseau filaire.

Les cartes de diagramme ci-dessous présentent les diagrammes qui représentent toutes ou certaines parties de ces entités de réseau et leurs objets de contenu non spatial. 
Dans tous les cas, chaque entité de diagramme est initialisée de la même manière :
- Lorsqu’ils restent dans les diagrammes générés, les points de connexion qui sont des containers spatiaux sont représentés par des containers de diagramme surfacique de couleur bleue. Chacun est centré au près que possible de l’emplacement de son point de connexion associé est apparaît autour de son contenu.
- Lorsqu’il reste dans les diagrammes générés, le container linéaire moyenne tension est représenté sous forme d’une suite de tronçons de diagramme qui relient le centre de leurs containers de diagramme surfacique source et de destination (de couleur bleue).
- Les objets de jonction de contenu sont représentés par des jonctions de diagramme de couleur orange et positionnés par défaut au mieux à l’intérieur de leurs containers de diagramme surfacique bleus.
- Ces objets de jonction sont les jonctions source et de destination des objets de tronçons filaires et sont représentés par des tronçons de diagramme en gris foncé.
Génération d’un diagramme de réseau
Le contenu du diagramme peut être initialisé à partir des entités de réseau et des objets de réseau.
Vous pouvez ouvrir les tables de jonctions de réseau et d’objets de tronçon et cliquer sur n’importe quel ligne d’objet pour les utiliser en tant que seule entrée de la génération du diagramme.
- Par exemple, le diagramme ci-dessous repose sur le modèle de diagramme de base et présente deux objets de tronçons filaires sélectionnés en entrée dans la table Electric Distribution Edge Object.

Cet exemple de diagramme repose sur le modèle de base et présente deux objets de tronçons filaires sélectionnés en entrée. - Le diagramme ci-dessous est basé sur un modèle personnalisé configuré pour exécuter automatiquement une règle Rechercher le traçage des connexions à partir des éléments de réseau spécifiés en entrée et supprimer systématiquement les conteneurs linéaires susceptibles d’exister au terme de la génération d’un diagramme. Il présente un objet de jonction unique sélectionné en entrée dans la table Electric Distribution Junction Object.

Ce diagramme est basé sur un modèle personnalisé généré à partir d’un objet de jonction unique sélectionné en entrée.
Vous pouvez également combiner l’entrée pour générer des diagrammes dans lesquels le contenu est initialisé à partir des deux entités sélectionnées dans la carte de réseau et les objets des tables d’objets de réseau. Le diagramme ci-dessous repose sur le modèle de base et a été généré à partir d’un jeu d’objets de jonction sélectionné dans la table Electric Distribution Junction Object et de l’entité linéaire de moyenne tension sélectionnée dans la carte.
Propager les commandes de sélection
Les commandes de propagation de la sélection sont utiles pour récupérer et localiser les éléments de réseau associés à des entités de diagramme spécifiques et, inversement, des entités de diagramme associées à des objets de réseau.
La commande Apply To Maps (Appliquer aux cartes)
permet de récupérer les entités et objets de réseau associés à un jeu d’entités de diagramme sélectionnées dans une carte de diagramme. Elle s’applique aux couches d’entités de réseau et aux tables d’objets de réseau figurant dans la carte du réseau.
La commande Apply To Maps (Appliquer aux cartes)
permet de récupérer les entités de diagramme associées à un jeu d’entités de réseau sélectionnées dans la carte du réseau ou à un jeu d’objets de réseau sélectionnés dans les tables d’objets non spatiaux.
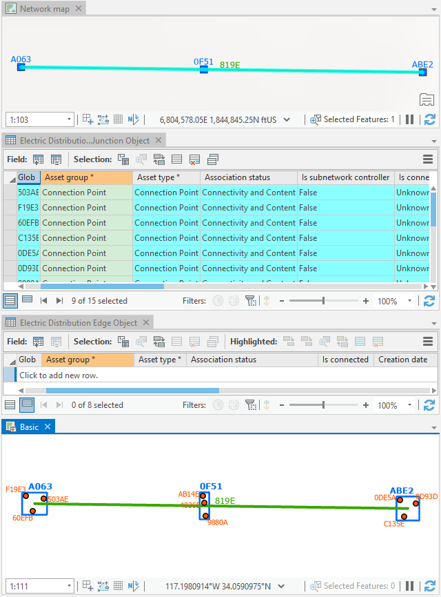
À titre d’exemple, les images ci-dessous montrent le résultat de la commande Apply To Maps (Appliquer aux cartes) exécutée à partir de la carte de diagramme de base. Étant donné que les deux jonctions de diagramme et les deux tronçons de diagramme sélectionnés dans les diagramme représentent les objets de jonction et de tronçon, les lignes d’objets de réseau correspondantes sont sélectionnées dans les tables d’objets dans la carte de réseau :
Dans le cas d’usage, si vous voulez que le processus de propagation sélectionne systématiquement les entités de conteneurs spatiaux associées aux objets de réseau sélectionnés dans la table d’objets, cochez l’option Select spatial container(s) when propagating edge and junction objects represented in diagram map (Sélectionner des conteneurs spatiaux lors de la propagation d’objets de tronçon et de jonction représentés dans une carte de diagramme) sous l’onglet Network Diagrams (Diagrammes de réseau) de la boîte de dialogue Network Options (Options de réseau). L’image ci-dessous montre le résultat de la commande Apply To Maps (Appliquer aux cartes) exécutée à partir de la carte de diagramme de base.
Inversement, si vous sélectionnez des objets de tronçon et de jonction de réseau dans des tables d’objets non spatiaux référencés dans la carte de réseau et cliquez sur Apply To Diagrams (Appliquer aux diagrammes), les entités de diagramme associées sont sélectionnées dans n’importe quel diagramme ouvert dans lequel elles se trouvent.
Rubriques connexes
Vous avez un commentaire à formuler concernant cette rubrique ?