ジャンクションおよびエッジ オブジェクトは、ファイバー ケーブル内部のストランドや地中ダクト内の導体など、共通の地理空間を共有する膨大な数の実世界のフィーチャをモデル化して操作するために使用される非空間ネットワーク オブジェクトです。 これにより組織は、すべての資産について形状を伴うフィーチャを作成することなく、自社のネットワークを非常に詳細にモデル化することができます。
注意:
非空間ジャンクションおよびエッジ オブジェクトは、ユーティリティ ネットワーク バージョン 4 以降で使用できます。
ネットワーク ダイアグラムはジャンクション オブジェクトとエッジ オブジェクトをサポートしており、ネットワーク内でモデル化したさまざまな粒度レベルを視覚化することができます。 これらを使用して、ネットワークの空間エレメントと非空間エレメント間の関係を表示して確認することができます。
ダイアグラム構築プロセス
ユーティリティ ネットワーク バージョン 4 より、ネットワーク ダイアグラムは、ネットワークの空間フィーチャも非空間オブジェクトも表示できます。 つまり、ネットワーク ダイアグラム内のダイアグラム ジャンクション、ダイアグラム エッジ、ダイアグラム格納器で、非空間ネットワーク オブジェクトだけでなく、空間ネットワーク フィーチャ (ポイント、ポリゴン、ライン)、構造物付属物、接続性の関連付けも表すことができます。
ネットワークのエッジとジャンクション オブジェクトは、ダイアグラムの構築時にネットワーク フィーチャと同じ方法で処理されます。
- デフォルトでは、ダイアグラム生成のための入力として存在する場合、基本構築フェーズの間に入力ネットワーク オブジェクトごとにダイアグラム フィーチャが作成され、ダイアグラム エッジのグラフの完全性が維持され、格納物とその格納器である入力ネットワーク オブジェクト間に格納のリレーションが追加されます。
- 次に、ダイアグラム テンプレートでダイアグラム ルールを構成し、これらの最初のジャンクションまたはエッジ オブジェクトからトレースを体系的に実行したり、新しい非空間オブジェクトを追加したり、その一部を破棄したり、削除したり単純化したりすることができます。
注意:
ネットワーク内に存在しているネットワーク エッジで、From および To ジャンクション オブジェクトがないものは、ダイアグラムの構築時に可能な限りスキップされます。 ただし、構築プロセスでこうしたエッジが発生するタイミングによっては、ダイアグラム生成エラーの原因になる可能性もあります。
ダイアグラム サブレイヤー
エッジ オブジェクトは、ダイアグラム内でダイアグラム エッジとして表示され、ポリラインとして描画されます。
ジャンクション オブジェクトは、ダイアグラム内でダイアグラム ジャンクションとダイアグラム格納器のいずれかとして表示されます。
- シンボル ポイントとして描画されるダイアグラム ジャンクションは、格納物ジャンクション オブジェクトまたは格納器ジャンクション オブジェクトを表すことができます。これらは生成されたダイアグラム内では単純化されます。
- 四角形ポリゴンとして描画されるダイアグラム格納器は、生成されたダイアグラム内にすべてまたは一部の格納物とともに存在する場合、格納器ジャンクション オブジェクトを表すことができます。
Utility Network バージョン 4 以降を操作する場合、新しく作成したダイアグラム テンプレートには、ネットワーク エッジとジャンクション オブジェクトを表すための、ライン、ポイント、ポリゴン レイヤーによるデフォルトのダイアグラム レイヤー定義が含まれます。
[ダイアグラム レイヤー定義の作成 (Create Diagram Layer Definition)] ジオプロセシング ツールをテンプレート上で実行し、[追加サブレイヤー] セクションにパラメーターを設定することで、ネットワーク ダイアグラムにそのオブジェクトを表示する各レイヤーの存在とタイプを制御できます。
注意:
バージョン 4 に新しくアップグレードされたユーティリティ ネットワーク内のダイアグラム テンプレートには、非空間オブジェクトを表すための専用のレイヤーは含まれていません。 これらの新しいサブレイヤーが関連する既存のダイアグラム テンプレートごとに、デフォルトのダイアグラム レイヤー定義をリセットするか、カスタムのダイアグラム レイヤー定義を再作成する必要があります。
初期ジオメトリ
ダイアグラム レイアウトは、ダイアグラム生成時に自動的に実行されるのか、アクティブなダイアグラム レイヤーに適用されるのかに関係なく、ネットワーク フィーチャとネットワーク オブジェクトを表すダイアグラム フィーチャを同じ方法で処理します。 ここでは、ダイアグラム フィーチャの現在のジオメトリを使用して、ダイアグラム フィーチャの新しいジオメトリが計算されます。
ネットワーク ダイアグラムの構築時に、ダイアグラム ルール フェーズの最後で、初期ジオメトリが各ダイアグラム フィーチャに体系的に適用されます。 ネットワーク フィーチャを表すダイアグラム フィーチャでは、ほとんどの場合、このジオメトリが地理ジオメトリに対応します。 非空間ネットワーク オブジェクトを表すダイアグラム フィーチャでは、次のルールに準拠するデフォルトのジオメトリが自動的に計算されます。
- ネットワーク エッジ オブジェクトを表すダイアグラム エッジは、From および To ダイアグラム ジャンクション間の直線として表示されます。
- ネットワーク ジャンクション オブジェクトを表すダイアグラムのポイント ジャンクションは、一部またはその他のすべての格納物とともに関連する格納器ジャンクション オブジェクトまたは空間格納器を表すダイアグラム ポリゴン格納器内部の最適な位置に配置されます。
- 格納器ジャンクション オブジェクトを表すダイアグラムのポリゴン格納器は、すべてまたは一部の格納物の周囲に四角形として表示され、独自のダイアグラムのポリゴン格納器内部の最適な位置に配置されます。
- 空間格納器を表すダイアグラム ポリゴン格納器は、その地理的位置のできるだけ近く、または境界エンベロープの中央に配置されます。
次の画像は、地理マップでのネットワーク フィーチャを示しています。
- 3 つの青色の接続ポイントは、緑色の中電圧配電ラインのミッドスパンです。
- これらの青色の接続ポイントはネットワーク ジャンクション オブジェクトの格納器で、3 つのワイヤー ネットワーク エッジ オブジェクトのミッドスパンでもあります。
- 緑色の中電圧ラインは、3 つのワイヤー ネットワーク エッジ オブジェクトの線形格納器です。

下のダイアグラム マップは、これらのネットワーク フィーチャのすべてまたは一部とその非空間格納物オブジェクトを表すダイアグラムを示しています。 
どの場合も、各ダイアグラム フィーチャ ジオメトリが同じ方法で初期化されます。
- 生成されたダイアグラム内に残っている場合、空間格納器である接続ポイントは、青色のポリゴン ダイアグラム格納器として表されます。 それぞれが、関連する接続ポイントのできるだけ近くに中心がくるように配置され、その格納物の周りに描画されます。
- 生成されたダイアグラム内に残っている場合、中電圧の線形格納器は、それぞれの From および To の青色のポリゴン ダイアグラム格納器の中心を接続するダイアグラム エッジのシーケンスとして表されます。
- 格納物ジャンクション オブジェクトは、オレンジ色のダイアグラム ジャンクションとして表され、デフォルトで青色のポリゴン ダイアグラム格納器内の最適な位置に配置されます。
- これらのジャンクション オブジェクトは、ダーク グレーのダイアグラム エッジとして表されているワイヤー エッジ オブジェクトの From および To ジャンクションです。
ネットワーク ダイアグラムの生成
ダイアグラム格納物は、ネットワーク フィーチャとネットワーク オブジェクトの両方から初期化できます。
ネットワーク ジャンクションとエッジ オブジェクト テーブルを開き、任意のオブジェクト行をクリックして、それをダイアグラム生成の唯一の入力として使用することができます。
- たとえば、下のダイアグラムは基本ダイアグラム テンプレートに基づいており、[配電エッジ オブジェクト] テーブルで入力として選択された 2 つのワイヤー エッジ オブジェクトを示しています。

このサンプル ダイアグラムは基本テンプレートに基づいており、入力として選択された 2 つの配電エッジ オブジェクトを示しています。 - 下のダイアグラムは、入力として指定されたネットワーク エレメントから接続解析トレース ルールを自動的に実行するように構成されたカスタム テンプレートに基づいており、ダイアグラム構築の最後に存在する可能性がある線形格納器を体系的に削除します。 これは [配電ジャンクション オブジェクト] テーブルで入力として選択された 1 つのジャンクション オブジェクトを示しています。

このダイアグラムは、入力として選択された 1 つのジャンクション オブジェクトから生成されたカスタム テンプレートに基づいています。
入力を結合して、ネットワーク マップ内で選択されたフィーチャとネットワーク オブジェクト テーブル内のオブジェクトの両方から格納物が初期化されるダイアグラムを生成することもできます。 下のダイアグラムは基本テンプレートに基づいており、[配電ジャンクション オブジェクト] テーブルで選択されたジャンクション オブジェクトのセットとマップ内で選択された中電圧ライン フィーチャから生成されたものです。
選択の反映コマンド
選択の反映コマンドは、ダイアグラム フィーチャに関連付けられているネットワーク エレメントを取得および特定したり、その反対に、ネットワーク オブジェクトに関連付けられているダイアグラム フィーチャを取得および特定したりするのに役立ちます。
[マップに適用]
コマンドを使用すると、ダイアグラム マップで選択したダイアグラム フィーチャのセットに関連付けられているネットワーク フィーチャおよびオブジェクトを取得できます。 このコマンドは、ネットワーク マップに存在するネットワーク フィーチャ レイヤーとネットワーク オブジェクト テーブルの両方で機能します。
[ダイアグラムに適用]
コマンドを使用すると、ネットワーク マップで選択したネットワーク フィーチャのセット、または非空間オブジェクト テーブルで選択したネットワーク オブジェクトのセットに関連付けられているダイアグラム フィーチャを取得できます。
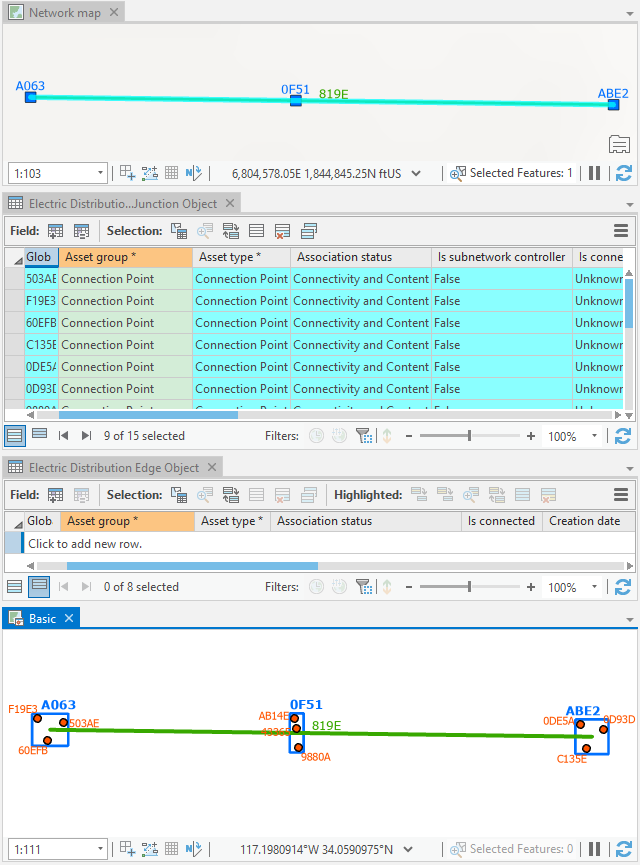
たとえば下の画像は、基本ダイアグラム マップから実行された場合の [マップに適用] コマンドの結果を示しています。 ダイアグラムで選択された 2 つのダイアグラム ジャンクションと 2 つのダイアグラム エッジがジャンクションとエッジ オブジェクトを表しているので、ネットワーク マップ内のオブジェクト テーブルでは、対応するネットワーク オブジェクト行が選択されています。![[マップに適用] をクリックした後に非空間テーブルで選択されたネットワーク オブジェクト [マップに適用] をクリックした後に非空間テーブルで選択されたネットワーク オブジェクト](GUID-0CAFC6D9-55D7-454C-B6E2-352F5FCB2A14-web.png)
このユース ケースでは、反映プロセスで、ネットワーク マップのオブジェクト テーブル内で選択されているネットワーク オブジェクトに関連する空間格納器フィーチャを体系的に選択したい場合には、[ネットワーク オプション] ダイアログ ボックスの [ネットワーク ダイアグラム] タブで [ダイアグラム マップに表示されているエッジおよびジャンクション オブジェクトを反映するときに、空間格納器を選択] オプションをオンにします。 下の画像は、基本ダイアグラム マップから実行された場合の [マップに適用] コマンドの結果を示しています。
逆に、ネットワーク マップで参照される非空間オブジェクト テーブル内でネットワーク ジャンクションまたはエッジ オブジェクトを選択し、[ダイアグラムに適用] をクリックした場合は、関連付けられたダイアグラム フィーチャが、それが存在している開いたダイアグラム内で選択されます。![[ダイアグラムに適用] をクリックした後にダイアグラムで選択されたダイアグラム フィーチャ [ダイアグラムに適用] をクリックした後にダイアグラムで選択されたダイアグラム フィーチャ](GUID-590FDD09-BC79-4C85-BD82-98FF01F22422-web.png)