Объекты ребер и соединений - это непространственные объекты сети, использующиеся для моделирования и работы с большим количеством объектов реального мира, которые используют общее географическое пространство, например, жилы внутри волоконного кабеля или проводники в подземных линиях коммуникаций. Это позволяет организациям моделировать свои сети более точно, без необходимости создания объектов с геометрией для каждого отдельного оборудования.
Примечание:
Непространственные объекты ребер и соединений доступны с Инженерными сетями версии 4 и более новыми.
Схемы сети поддерживают объекты соединений и ребер и позволяют визуализировать их на различных уровнях детализации, смоделированных для сети. Они могут быть использованы для представления и проверки связей между пространственными и непространственными элементами сети.
Процесс построения схемы
Начиная с версии 4 Utility Network, схема сети может отображать и пространственные и непространственные объекты сети. Это означает, что соединения, ребра и контейнеры схемы сети могут отображать как непространственные объекты сети, так и пространственные объекты сети (точки, полигоны и линии), прикрепления к структуре и связи связности.
Объекты ребер и соединений сети обрабатываются во время построения схемы также как и пространственные объекты сети:
- По умолчанию, когда они присутствуют как входные данные для создания схемы, система создает пространственный объект сети для каждого непространственного объекта во время начального этапа построения, поддерживает целостность графа для ребер схемы и добавляет отношения содержания между входными непространственными объектами, которые являются содержимым контейнеров.
- Затем можно настроить правила схемы для шаблона схемы, чтобы систематически запускать трассировку от этих исходных объектов ребер и соединений, добавлять новые непространственные объекты, отменять некоторые из них, сокращать или сворачивать их и выполнять другие действия.
Примечание:
Ребра сети, которые существуют в сети без объектов соединений От и До, пропускаются при создании схемы на сколько это возможно. Но в зависимости от того, когда процесс построения столкнулся с таким ребром, оно может вызвать ошибку создания схемы.
Подслои схемы
Объекты ребер отображаются в схемах как ребра схемы и отрисовываются как полилинии.
Объекты соединений представляются в схемах как соединения схем или контейнеры схем:
- Соединения схем отображаются символом точки и могут представлять объекты соединения содержимого или объекты соединения контейнера, которые сворачиваются в созданной схеме.
- Контейнеры схему отображаются в виде прямоугольных полигонов и могут представлять объекты соединений контейнера, когда они присутствуют в создаваемой схеме со всем или частью своего содержимого.
При работе с Utility Network версии 4 или более поздней, любой вновь созданный шаблон схемы включает определение слоя схемы по умолчанию с линейными, точечными и полигональными слоями, чтобы представить объекты ребер или соединений сети.
Вы можете запустить инструмент геообработки Создать определение слоя схемы на вашем шаблоне и настроить параметры в разделе Дополнительные подслои, чтобы управлять присутствием и типом каждого слоя, который будет представлять эти объекты в ваших схемах сети.
Внимание:
Шаблоны схем в инженерных сетях, обновленных до версии 4, не включают конкретный слоя для представления непространственных объектов. Вы должны либо сбросить определение слоя сети по умолчанию, либо заново создать пользовательское определение слоя схемы для каждого имеющегося шаблона схемы, к которым относятся эти новые подслои.
Исходная геометрия
Любая компоновка схемы, запускается ли она автоматически при создании схемы или применяется к активному слою схемы, одинаковым образом обрабатывает объекты схемы, представляющие пространственные и непространственные объекты схемы. Она использует текущую геометрию объектов схемы, чтобы вычислить их новую геометрию.
В конце этапа обработки правил схемы при её построении исходная геометрия систематически применяется к каждому объекту схемы. Для любого объекта схемы, который представляет пространственных объект сети, эта геометрия наиболее часто соответствует географической геометрии. Для объектов схемы, которые представляют пространственные объекты схемы, система автоматически вычисляет геометрию по умолчанию, которая учитывает следующие правила:
- Любое ребро схемы, представляющее объект ребра схемы, отображается как прямая линия между его соединениями От и До.
- Любое точечное соединение схемы, представляющее объект соединения схемы, замещается наилучшим образом внутри полигонального контейнера схемы, который выступает как связанный объект соединения контейнера или пространственный контейнер с некоторым или со всем его содержимым.
- Любой полигональный контейнер, представляющий объект соединения контейнера, отображается как прямоугольник вокруг части или всего его содержимого и размещается наилучшим образом внутри его собственного полигонального контейнера схемы.
- Любой полигональный контейнер схемы, представляющий пространственный контейнер, размещается как можно ближе к его географическому местоположению или по центру его границ.
На следующем рисунке показаны объекты сети на географической карте:
- Три синих точки подключения являются средними точками зеленой распределительной линии среднего напряжения.
- Эти три синих точки – контейнеры объектов соединений сети, которые также являются средними точками трех объектов ребер проводной сети.
- Зеленая линия среднего напряжения является линейным контейнером этих трех объектов ребер проводной сети.

Карты схем ниже отображают схемы, которые представляют все или части этих объектов сети и их непространственных объектов содержимого. 
Во всех случаях каждая геометрия объектов схемы инициализируется одинаковым способом:
- Когда они остаются в созданных схемах, точки подключения, которые являются пространственными контейнерами, отображаются как синие полигональные контейнеры схемы. Каждый центрируется как можно ближе к связанному с ним местоположению точки подключения и отображается вокруг его содержимого.
- Когда он остается в создаваемых схемах, линейный контейнер среднего напряжения представляется в виде последовательности ребер схемы, соединяющих центр их синих полигональных контейнеров От и До.
- Объекты соединений содержимого отображаются в виде оранжевых соединений схемы и размещаются по умолчанию наилучшим образом внутри их синих полигональных контейнеров схемы.
- Эти объекты соединений являются соединениями От и До объектов проводов, которые представлены как темно-серые ребра схемы.
Создание схемы сети
Содержание схемы может включать в себя как пространственные, так и не пространственные объекты.
Вы можете открыть таблицы соединений и ребер схемы и щелкнуть любые строки объектов, чтобы использовать их как единственные входные данные для создания схемы.
- Например, схема ниже строится на основе Базового шаблона схемы и отображает два объекта ребер проводной линии, выбранных в качестве входных в таблице Electric Distribution Edge Object.

Этот пример схемы построен на базе шаблона Базовый и отображает два объекта ребра распределительной сети, выбранные в качестве входных данных. - Схема ниже построена на основе пользовательского шаблона, который настроен на автоматический запуск правила Найти связанную трассировку из элементов сети, указанных в качестве входных, и систематическое удаление линейных контейнеров, которые могут присутствовать в конце построения схемы. Он отображает один объект соединения, выбранный в качестве входного в таблице Electric Distribution Junction Object.

Эта схема основана на пользовательском шаблоне, созданном из одного объекта соединения, выбранного в качестве входного.
Вы можете также комбинировать входные данные для создания схем, что содержание задействует и пространственные объекты, выбранные на карте сети, и непространственные объекты из таблиц объектов сети. Схема ниже построена на шаблоне Базовый и была создана из набора объектов соединений, выбранных в таблице Electric Distribution Junction Object, и из векторных объектов линии среднего напряжения, выбранных на карте.
Команды распространения выборки
Команды распространения выборки применяются для получения и нахождения местоположений элементов сети, которые связаны с пространственными объектами схемы, и наоборот, извлекают и находят объекты схемы, связанные с непространственными объектами сети.
Команда Применить к картам
может использоваться для извлечения пространственных и других объектов сети, связанных с набором объектов схемы, выбранных на карте схемы. Она работает и для слоев пространственных объектов, и для таблиц объектов схемы, имеющихся на карте сети.
Команда Применить к схемам
может быть использована для извлечения пространственных объектов схемы, связанных с набором объектов сети, выбранных на карте сети, или набором объектов сети, выбранных в таблицах непространственных объектов.
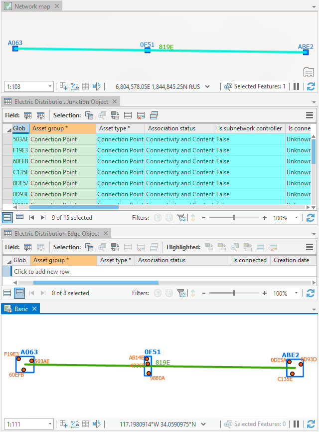
Например, на изображениях ниже показан результат выполнения команды Применить к картам, выполненной для карты-схемы Basic. Поскольку два соединения и два ребра схемы, выбранные на схеме, представляют собой объекты соединений и ребер, соответствующие строки объектов сети выбираются в таблицах объектов на карте сети: 
В этом случае, если вы хотите, чтобы процесс заполнения систематически выбирал пространственные объекты контейнеров, связанные с выбранными объектами сети в таблице объектов на карте сети, установите отметку Выбрать пространственные контейнеры при заполнении объектов ребер и соединений, представленных на карте-схеме на вкладке Схема сети диалогового окна Параметры сети. На рисунке ниже показан результат запуска команды Применить к картам из карты-схемы Basic.
И наоборот, если вы выберете объекты соединения или ребер сети в таблицах непространственных объектов, на которые ссылается карта сети, и нажмете кнопку Применить к схемам, связанные пространственные объекты схемы будут выбраны во всех открытых схемах, где они присутствуют.