交汇点和边对象是用于建模和使用共享公共地理空间的大量真实世界要素的非空间网络对象,例如,光缆内部的线束或地下管道中的导体。 由此组织即可更加详细地对其网络进行建模,而无需为每个资产创建具有形状的要素。
注:
非空间交汇点和边对象适用于 Utility Network 4 及更高版本。
网络逻辑示意图支持交汇点和边对象,并允许您可视化在网络中建模的不同粒度级别。 它们可用于表示和验证网络的空间元素与非空间元素之间的关系。
逻辑示意图构建过程
自 Utility Network 4 版本起,网络逻辑示意图可以表示网络的空间要素和非空间对象。 这意味着网络逻辑示意图中的逻辑示意图交汇点、逻辑示意图边以及逻辑示意图容器可以表示非空间网络对象以及空间网络要素(点、面和线)、结构附件和连通性关联。
在逻辑示意图构建过程中,将通过与网络要素相同的方式来处理网络边和交汇点对象:
- 默认情况下,当它们作为生成逻辑示意图的输入而存在时,系统将在基本构建阶段过程中为每个输入网络对象创建一个逻辑示意图要素,维护逻辑示意图边的图形完整性并在作为内容的输入网络对象及其容器之间添加包含关系。
- 然后,可以在逻辑示意图模板上配置逻辑示意图规则,以系统地根据这些初始交汇点或边对象运行追踪、添加新的非空间对象、丢弃某些对象、缩少或折叠对象等。
注:
在逻辑示意图构建过程中,将尽可能跳过网络中存在的没有起点和终点交汇点对象的网络边。 但是,根据在构建过程中遇到此类边的具体时间,它也会导致逻辑示意图生成失败。
逻辑示意图子图层
边对象在逻辑示意图中表示为逻辑示意图边并描述为折线。
交汇点对象在逻辑示意图中表示为逻辑示意图交汇点或逻辑示意图容器:
- 描述为符号点的逻辑示意图交汇点可以表示在生成的逻辑示意图中折叠的内容交汇点对象或容器交汇点对象。
- 当描绘为矩形面的逻辑示意图容器及其全部或部分内容存在于生成的逻辑示意图中时,它可以表示容器交汇点对象。
在使用 Utility Network 4 及更高版本时,任何新创建的逻辑示意图模板都包含默认逻辑示意图图层定义,将使用线、点和面图层来表示网络边和交汇点对象。
可以在模板上运行创建逻辑示意图图层定义地理处理工具,然后设置其他子图层部分中的参数以控制要在网络逻辑示意图中表示这些对象的每个图层的存在和类型。
警告:
新升级至 4 版本的公共设施网络中的逻辑示意图模板不包含表示非空间对象的专用图层。 您必须在这些新的子图层相关的每个现有逻辑示意图模板上重置默认逻辑示意图图层定义或者重新创建自定义逻辑示意图图层定义。
初始几何
任何逻辑示意图布局都将以相同的方式来处理表示网络要素和网络对象的逻辑示意图要素,无论其在生成逻辑示意图时自动运行还是应用于活动逻辑示意图层。 它将使用逻辑示意图要素的当前几何来计算逻辑示意图要素的新几何。
在逻辑示意图规则阶段结束时,在网络逻辑示意图构建期间,初始几何将系统地应用于每个逻辑示意图要素。 对于任何表示网络要素的逻辑示意图要素,此几何通常对应于地理几何。 对于表示非空间网络对象的逻辑示意图要素,系统将自动计算遵循以下规则的默认几何:
- 表示网络边对象的任何逻辑示意图边都将显示为其自逻辑示意图交汇点和至逻辑示意图交汇点的直线。
- 表示网络交汇点对象的任何逻辑示意图点交汇点最好放置在表示具有某些或所有其他内容的相关容器交汇点对象或空间容器的逻辑示意图面容器内部。
- 表示容器交汇点对象的任何逻辑示意图面容器都将在其全部或部分内容周围显示为矩形,并且最好放置在其自己的逻辑示意图面容器内。
- 任何表示空间容器的逻辑示意图面容器都应尽可能放置在接近其地理位置的位置或放置在其边界包络的中心。
下图显示了地理地图中的网络要素:
- 三个蓝色连接点是绿色配电中压线的中跨。
- 这些蓝色连接点是网络交汇点对象的容器,也是三个电线网络边对象的中跨。
- 绿色中压线是这三个电线网络边对象的线性容器。

以下逻辑示意图地图显示了表示全部或部分这些网络要素及其非空间内容对象的逻辑示意图。 
在所有情况下,将以相同方式初始化每个逻辑示意图要素几何:
- 当它们保留在生成的逻辑示意图中时,作为空间容器的连接点将表示为蓝色面逻辑示意图容器。 每个几何都将尽可能地位于其关联的连接点位置的中心,并围绕其内容进行绘制。
- 当它保留在生成的逻辑示意图中时,中压线性容器将表示为逻辑示意图边的序列,这些边将其中心与蓝色面逻辑示意图容器相连。
- 内容交汇点对象表示为橙色逻辑示意图交汇点,最好默认放置在其蓝色面逻辑示意图容器内。
- 这些交汇点对象是电线边对象的“自”或“至”交汇点,这些对象表示为深灰色逻辑示意图边。
网络逻辑示意图生成
可以根据网络要素和网络对象来初始化逻辑示意图内容。
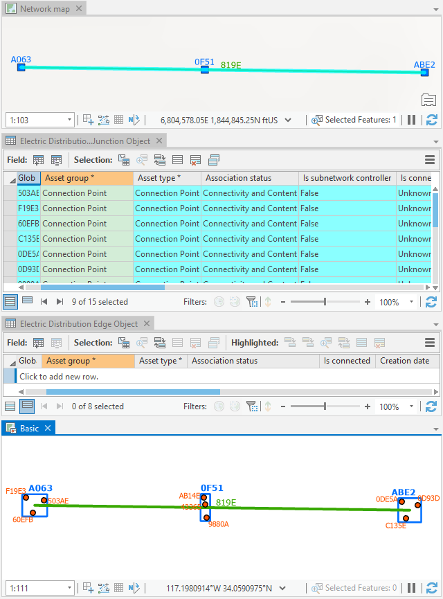
可以打开网络交汇点和边对象表,然后单击任何对象行以将其用作生成逻辑示意图的唯一输入。
- 例如,以下逻辑示意图基于 Basic 逻辑示意图模板,并显示了两个电线边对象,这两个对象在 Electric Distribution Edge Object 表中选择作为输入。

此示例逻辑示意图基于 Basic 模板,并显示了两个选择作为输入的分布边对象。 - 以下逻辑示意图基于一个自定义模板,该模板配置为根据指定为输入的网络元素自动运行“查找连接的追踪”规则,并系统地移除在逻辑示意图构建结束时可能存在的线性容器。 它显示了单个交汇点对象,该对象在 Distribution Junction Object 表中选择作为输入。

该逻辑示意图基于选择作为输入的单个交汇点对象生成的自定义模板。
您还可以组合输入以生成逻辑示意图,将根据网络地图中选择的要素和网络对象表中的对象来初始化其中的内容。 以下逻辑示意图基于 Basic 模板,并且根据 Electric Distribution Junction Object 表中选择的一组交汇点对象以及在地图中选择的中压线要素生成。
传递选择命令
传递选择命令可用于检索和定位与逻辑示意图要素相关联的网络元素,以及相反地用于检索和定位与网络对象相关联的逻辑示意图要素。
应用至地图
命令可用于检索与在逻辑示意图地图中选择的一组逻辑示意图要素相关联的网络要素和对象。 它在网络地图中存在的网络要素图层和网络对象表上运行。
应用至逻辑示意图
命令可用于检索与在网络地图中选择的一组网络要素或者在非空间对象表中选择的一组网络对象相关联的逻辑示意图要素。
例如,下图显示了从 Basic 逻辑示意图地图中运行的应用至地图命令的结果。 由于在逻辑示意图中选择的两个逻辑示意图交汇点和两个逻辑示意图边表示交汇点和边对象,因此将在网络地图中的对象表中选择相应网络对象行:
在这种情况下,如果您希望传递过程在网络地图中的对象表中系统地选择与所选网络对象相关的空间容器要素,请选中网络选项对话框的网络逻辑示意图选项卡上的传播在逻辑示意图地图中表示的边和交汇点对象时,选择空间容器选项。 下图显示了在 Basic 逻辑示意图地图中运行应用至地图命令的结果。
相反,如果您在网络地图中引用的非空间对象表中选择网络交汇点或边对象,然后单击应用至逻辑示意图,则将从关联的逻辑示意图要素存在的任何打开的逻辑示意图中进行选择。