Available with Image Analyst license.
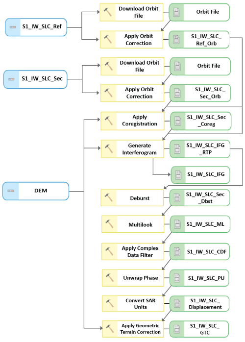
Differential Interferometric Synthetic Aperture Radar (DInSAR) is a remote sensing technique used to measure ground deformation by analyzing the phase differences between two or more synthetic aperture radar (SAR) images acquired at different times. This technique enables precise detection of surface displacement along the radar line of sight (LOS). The process typically involves coregistration, interferogram generation, topographic phase removal, complex data filtering, phase unwrapping, and converting the unwrapped phase to ground displacement values.
The Synthetic Aperture Radar toolset in the Image Analyst toolbox contains tools to generate ground displacement values from Sentinel-1 SLC data. The tools listed in the following table support the DInSAR workflow, as outlined in the diagram below.
| Tool | Description |
|---|---|
Downloads the updated orbit files for Sentinel-1 synthetic aperture radar (SAR) data. | |
Updates the orbital information in the Sentinel-1 synthetic aperture radar (SAR) data using a more accurate orbit state vector (OSV) file. | |
Resamples the secondary single look complex (SLC) data to the reference SLC grid using a digital elevation model (DEM) and orbit state vector metadata. | |
Creates an interferogram by differencing the phase of the reference and secondary single look complex (SLC) inputs. This is accomplished by cross correlating the complex input radar data pairs. | |
Merges the multiple bursts from the input Sentinel-1 Single Look Complex (SLC) synthetic aperture radar (SAR) data and outputs a single, seamless subswath raster. This step is only required for Sentinel-1 SLC Interferometric Wide (IW) and Extra Wide (EW) swath mode radar data.. | |
Smooths the phase component of the complex input synthetic aperture radar (SAR) data and outputs complex radar data. | |
Removes the phase ambiguities and solves for continuous phase values for single look complex (SLC) data. | |
Converts the scaling of the input synthetic aperture radar (SAR) data. Use the Unwrapped phase to displacement option for the Conversion Type parameter to convert the unwrapped interferogram phase in radians that will be converted to displacement using the sensor's wavelength. | |
Orthorectifies the input synthetic aperture radar (SAR) data using a range-Doppler backgeocoding algorithm. |

Processing considerations
Supported S1 SLC modes are Interferometric Wide Swath (IW) and Extra Wide Swath (EW). The Deburst tool is only needed for IW and EW modes that are acquired using the Terrain Observation by Progressive Scan (TOPS) imaging technique.
When you download and apply the orbit files, consider the type of orbit state vectors (OSVs) you'll use. The following types of OSVs are available for the Sentinel-1 product:
- Predicted—Provided with the Sentinel-1 Level 1 ground range detected (GRD) and SLC auxiliary products
- Restituted—Available through the European Space Agency (ESA) within three hours of image acquisition
- Precise—Available through ESA within three weeks of image acquisition